Welcome to Final Year Projects!!
  • Newsletter
  • +91 90254 34960
  • Contact Us
  • FAQs
Select category
  • Select category
  • Artificial Intelligence
  • Biomedical
  • Block Chain
  • Cloud Computing
  • Cyber Security
  • Data mining
  • Deep Learning
  • Embedded Components
  • Generative AI
  • IoT
  • LORA
  • Machine Learning
  • Mini Projects
    • Embedded
    • Java
    • Matlab
    • Python
    • VLSI
      • pipeline
  • Natural Language Processing
  • Projects
    • Embedded
      • Agriculture
      • Artificial Intelligence(AI)
      • Biomedical
      • Digital Twin
      • Federated Learning
      • Image Processing
      • Internet of Things(IoT)
      • LoRaWAN
      • Python Interface
      • Raspberry PI
      • Robotics
      • Social Cause
      • Wireless Sensor Network
    • Java
      • Android
      • Artificial Intelligence
      • Augmented Reality
      • Blockchain
      • Cloud Computing
      • Cybersecurity
      • Data Mining
      • Internet of Things (IoT)
      • Machine Learning
      • Secure Computing
      • Social Cause
    • Matlab
      • Cryptography- Authentication
      • Cyber Security
      • Deep Learning
      • Digital Image Processing
      • Machine Learning
      • Natural Language Processing
    • Python
      • Agent AI
      • Blockchain
      • Cybersecurity
      • Deep Learning
      • Explainable AI
      • Federated Learning
      • Generative AI
      • GPT
      • Graph Neural Network
      • Machine Learning
      • OpenCV
      • Quantum Encryption
      • Reinforcement Learning
    • VLSI
      • Low Power VLSI Design
      • On-Chip Cryptography
      • Self Repairing Technology
  • Robotics
  • Secure Computing
Login / Register
0 Wishlist
0 Compare
0 items ₹0.00
Menu
0 items ₹0.00
Browse Categories
  • Java
  • Python
  • Embedded
  • Machine Learning
  • Mechanical
  • Matlab
  • VLSI
  • Raspberry PI
  • Artificial Intelligence
  • Home
  • Shop
    • PROJECTS
      • PROJECTS
        • Java
        • Python
        • Embedded
        • Matlab
        • VLSI
        • Mechanical
    • MINI PROJECTS
      • PROJECTS
        • Java
        • Python
        • Matlab
        • VLSI
        • Embedded
    • WORKSHOPS
      • Workshops
        • Python
        • Robotics
        • Industry Visit
        • Raspberry Pi
        • Image Processing
        • Mechanical Engineering
        • VLSI
        • Arduino
        • Matlab
        • Machine Learning
        • Embedded
        • Android
        • IoT
    • INTERNSHIPS
      • Internships
        • Python
        • Machine learning
        • Artificial intelligence
        • Web development
        • Android
        • IoT / internet of things
        • Cloud Computing
        • Digital Marketing
        • Big Data
  • Journal paper
  • Blog
  • About us
  • Contact us
A Novel Model for Optimization
Click to enlarge
Home Projects Embedded A Novel Model for Optimization of Resource Utilization in Smart Agriculture System Using IoT
A Novel Approach
A Novel Approach for a Smart Early Flood Detection and Awareness System using IoT ₹8,500.00
Back to products
Accident Prevention and Detection System
Accident Prevention and Detection System using IoT Integrated in an Electric Pole ₹10,500.00

A Novel Model for Optimization of Resource Utilization in Smart Agriculture System Using IoT

₹12,000.00

Compare
Add to wishlist
SKU: Embedded-IoT Categories: Embedded, Internet of Things(IoT), IoT, Projects Tags: Adruino, Agriculture, Embedded, Esp32, iot, Node mcu, smart farming
Share:
  • Description
  • Additional information
  • Reviews (0)
  • Software Download
  • Download Abstract
  • Shipping & Delivery
Description

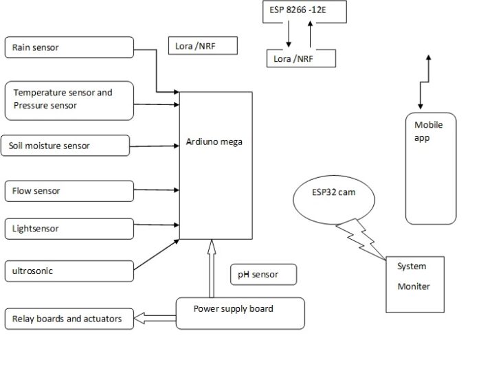
Aim:

Ā Ā Ā Ā Ā Ā Ā Ā Ā Ā Ā  The mainstay of the project is to monitor the different values of the soil and to correct the value by adding necessary ingredients to achieve the desired value for crops Using IoT.

Introduction:

Ā Ā Ā Ā Ā Ā Ā Ā Ā Ā Ā Ā  In this conceptĀ  use onsite sensors that sense different parameters, such as soil moisture, air moisture, air quality, air temperature, soil temperature, solar radiation, wind speed, wind direction, rain detection, etc. and send all data to their server or cloud for processing . use this data for crop irrigation, fertilization, and pesticide usage prediction, which produce good quality yield at a low cost. One of them is smart irrigation, which processes real-time sensors data from fields and acts accordingly to save maximum water during irrigation. The second module is smart fertigation, which calculates fertilizers requirement and injects, it during irrigation in an optimized manner. All modules have interfaces to communicate with each other and use other data. Many controllers, such as Arduino, ESP32 cam and Node MCU, will use to provide interfacing with different sensors and actuators. Soil pH is very vital for all life on agriculture. For a farmer, knowing how much of soil pH (Potential of Hydrogen) is very important. By detecting of the soil pH, it will be easier for a farmer to decide for certain agriculture plants.one of the importantĀ  aims at develop an automatic soil pH detecting system for Farmer to visualize the soil pH demand and pH sensor will decide also whether or not to drain nutrients. IoT helps to access information and make major decision making process by getting different values from sensors. The main objective of this paper is to build a tool that allows real-time control of the pH level of a specific solution or product using the Internet of Things (IoT) concept. Specifically, this tool is made of an Esp node that is connected to both a designed mobile app and a physical device using the internet. This app allows the user to choose either automatic or manual control modes.

Proposed System:

Ā Ā Ā Ā Ā Ā Ā Ā Ā Ā  In order to control and monitoring system is designed and implemented using IoT concept. The system consists of which includes all sensors, PCB, MCU with communication hardware, and low-level protocols. Arduino, Esp 32 cam, Node MCU, different sensors used in this framework with their controllers, actuators, etc. which is the control element in the system which gets the current value .In the auto-controlling mode, the system will behave as a feedback control scheme where the user will be requested to specify the desired pH value. If the value of the pH is changed, due to an external disturbance,pumps will inject more of the acidic or alkaline solution as needed. The quantity added will be based on the readings of the sensor to fix the value Besides, if the user selects the manual control status, he should set the amounts of acidic and alkaline solutions in each pumping process. Accordingly, if the user chooses the acidic solution button, the pump is going to pump a specific amount of the acidic solution for one time only. The ESP32cam also collects other data for monitoring and bird/animal scaring.

Additional information
Weight 2.5 kg
Dimensions 16 × 10 × 4 cm
Reviews (0)

Reviews

There are no reviews yet.

Be the first to review “A Novel Model for Optimization of Resource Utilization in Smart Agriculture System Using IoT” Cancel reply

Your email address will not be published. Required fields are marked *


The reCAPTCHA verification period has expired. Please reload the page.

Software Download

You must be logged in to download the software.

Download Abstract

You must be logged in to download the abstract.

Shipping & Delivery
wd-ship-1
wd-ship-2

MAECENAS IACULIS

Vestibulum curae torquent diam diam commodo parturient penatibus nunc dui adipiscing convallis bulum parturient suspendisse parturient a.Parturient in parturient scelerisque nibh lectus quam a natoque adipiscing a vestibulum hendrerit et pharetra fames nunc natoqueĀ dui.

ADIPISCING CONVALLIS BULUM

  • Vestibulum penatibus nunc dui adipiscing convallis bulum parturient suspendisse.
  • Abitur parturient praesent lectus quam a natoque adipiscing a vestibulum hendre.
  • Diam parturient dictumst parturient scelerisque nibh lectus.

Scelerisque adipiscing bibendum sem vestibulum et in a a a purus lectus faucibus lobortis tincidunt purus lectus nisl class eros.Condimentum a et ullamcorper dictumst mus et tristique elementum nam inceptos hac parturient scelerisqueĀ vestibulum amet elit ut volutpat.

Related products

A LoRa-based Smart Street Lighting System for
Compare

A LoRa-based Smart Street Lighting System for Smart Cities

Projects, Embedded, LoRaWAN, LORA
₹11,500.00
Aim: Ā Ā Ā Ā Ā Ā Ā Ā Ā Ā Ā  Aim of this project is smart street lamp for energy efficient using system implemented by ESP8266. Light intensity
Add to wishlist
Add to cart
Quick view
Compare

An Edge-Based Digital Twin Framework for Connected and Autonomous Vehicles: Design and Evaluation

Embedded, Digital Twin
Call for Price

Aim:

Ā  Ā  Ā  Ā  The aim of this project is to design and implement an edge-based digital twin system for monitoring and controlling the performance of a connected vehicle. Using sensors like the LM35 for engine temperature, IR sensors for speed measurement, and push buttons for speed control, the system optimizes real-time vehicle operations. It integrates the vehicle's real-time data into a digital twin for simulation, performance evaluation, and diagnostics. This approach enhances vehicle efficiency, safety, and real-time decision-making through continuous monitoring and control.

Add to wishlist
Read more
Quick view
Compare

An IoT-Based Intelligent System for Real-Time Parking Monitoring and Automatic Billing

Projects, Embedded, Internet of Things(IoT), IoT
₹10,500.00

Aim:

Ā Ā Ā Ā Ā Ā Ā Ā Ā  The aim of the project, IOT based fully automated parking system for vehicle parking stations implemented by microcontroller and the RFID module. The main aim of this project is reduces human interaction in parking area.

Add to wishlist
Add to cart
Quick view
Compare

Design and Development of Human Following Autonomous Airport Baggage Transportation System

Embedded, Robotics
Call for Price

Aim:

Ā Ā Ā Ā Ā Ā Ā Ā Ā  The Mainstay of the project to design and develop an intelligent human-following baggage-carrying robot with IoT-based monitoring that automates luggage transport.

Add to wishlist
Read more
Quick view
Compare

Design and Implementation of IoT-based Programmable Assistive Intelligent Adaptive Pillbox

Embedded, Biomedical
Call for Price

Aim:

Ā Ā Ā Ā Ā Ā  Ā Ā Ā Ā  The main aim of this project is to design and develop an Automatic pill box according to the disorder.

Add to wishlist
Read more
Quick view
Compare

ParkNest – The Smart Parking System Using IoT

Embedded, Internet of Things(IoT), Social Cause
₹6,500.00

Aim:

Ā Ā Ā Ā Ā Ā Ā Ā Ā Ā Ā  The Main purpose of automatic parking and billing system is to reduce the tension of parking in big metropolitan cities which leads to avoidance of unnecessary traffics.

Add to wishlist
Add to cart
Quick view
Compare

Real-Time Object Recognition with Voice Feedback for Visually Impaired Based on Raspberry Pi

Embedded, Artificial Intelligence(AI)
Call for Price

Aim:

Ā Ā Ā Ā Ā Ā Ā Ā Ā Ā Ā  The Main Objective of the project is to build an assist device for visually impaired people to the techniques involved in condition based deep learning process.

 
Add to wishlist
Read more
Quick view
Compare

Real-Time Smart Aquarium Monitoring System Driven by IoT

Embedded, Agriculture
Call for Price

Aim:

Ā  Ā  Ā  Ā  To design and implement an IoT-based real-time aquarium monitoring system that continuously observes key water and environmental parameters.

Ā  Ā  Ā  Ā  Ā  To ensure healthy aquatic conditions through automated alerts, live video monitoring, and cloud-based data storage.

Add to wishlist
Read more
Quick view

    Global Techno Solutions - GTS, started by young engineering graduates to overcome a problem they faced during their academic years. That is "Providing Solutions". They kept it as the motto for their company.

    • Phone: (+91) 90254 34960
    • Mail: sales@finalyearprojects.in
    Our Category
    • Java
    • Python
    • Embedded
    • Matlab
    • VLSI
    • Mechanical
    USEFUL LINKS
    • Privacy Policy
    • Returns
    • Terms & Conditions
    • Contact Us
    • Latest News
    • FAQ
    Mini Projects
    • Java
    • Python
    • Embedded
    • Matlab
    • VLSI
    Copyright Finalyearprojects.In 2024
    payments
    • Menu
    • Categories
    • Java
    • Python
    • Embedded
    • Machine Learning
    • Mechanical
    • Matlab
    • VLSI
    • Raspberry PI
    • Artificial Intelligence
    • Home
    • Shop
    • Blog
    • About us
    • Contact us
    • Wishlist
    • Compare
    • Login / Register
    Shopping cart
    Close
    Sign in
    Close

    Lost your password?

    OR
    Don't have an account? Signup

    No account yet?

    Create an Account

    HEY YOU, SIGN UP AND CONNECT TO GLOBAL TECHNO SOLUTIONS

    Be the first to learn about our latest trends and get exclusive offers

    Will be used in accordance with ourĀ Privacy Policy

    Shop
    0 Wishlist
    0 items Cart
    My account

    Back